|
ECONÓMICAS |
|||
|
Rivera-Rodríguez, Vasco y Plata / Económicas CUC, vol. 43 N°, 1, pp. 195–214, Enero – Junio, 2022 |
CUC |
||
|
Estrategias clave en la implementación de centro de servicio compartidos en empresas multilatinas Key strategies to implement a shared services center in multilatinas companies |
|
||
|
Resumen La búsqueda de sinergias que faciliten la efectividad y desarrollo organizacional ha llevado a las organizaciones a conformar Centros de Servicios Compartidos (CSC). Sin embargo, gran parte de las dificultades al momento de implementarlos tienen que ver con la definición de las decisiones estratégicas y la estructuración de estas, puesto que al no tenerse un proceso claro se pude incurrir en errores, dejando a un lado el proceso de implementación de manera consistente y coherente. Este estudio utiliza la metodología del estudio de caso en la que fueron realizadas entrevistas con los directivos de dos empresas multilatinas (Argos y EPM) con base en Medellín (Colombia). La información obtenida fue triangulada con revisión documental. Los datos fueron interpretados utilizando la herramienta Atlas.ti. Los resultados mostraron que las empresas EPM y ARGOS comparten una misma estrategia funcional y competitiva de tipo estratégico en crear un CSC para la organización estableciendo un proyecto con presupuesto asignado, equipo de trabajo y consultor. Palabras clave: Centro de servicios compartidos; acuerdos de nivel de servicio; empresas multilatinas; toma de decisiones estratégicas; productividad Abstract The search for synergies that facilitate organizational effectiveness and development has led organizations to create Shared Services Centers (CSC). However, a large part of the difficulties when implementing them have to do with defining strategic decisions and structuring them, since by not having a clear process, mistakes can be incurred, leaving aside the process of implementation consistently and consistently. In this article we use the case study methodology, and we interview managers of two multilatinas companies in Latin America (Argos and EPM) based in Medellín (Colombia), which were triangulated with documentary information. The data were interpreted using the Atlas.ti tool. The results indicate that both companies (EPM and ARGOS) share the same functional and competitive strategy of a strategic type in creating a CSC for the organization, establishing a project with an assigned budget, work team and consultant. Keywords: Shared service center; service partner agreements; multilatins companies; strategic decision-making; productivity |
|||
|
Artículo de Reflexión. Fecha de recepción: 10/02/2021 Fecha de devolución: 13/08/2021 Fecha de aceptación: 28/09/2021 Fecha de publicación: 15/09/2021 |
|||
|
Universidad del Rosario Bogotá, D.C. (Colombia) hugo.rivera@urosario.edu.co |
|||
|
Universidad del Rosario Bogotá, D.C. (Colombia) javasco75@gmail.com |
|||
|
Universidad del Rosario Bogotá, D.C. (Colombia) plata_68@hotmail.com |
|||
|
. Para citar este artículo: Rivera-Rodríguez, H.A., Vasco, J. & Plata, J. (2022). Estrategias clave en la implementación de centro de servicio compartidos en empresas multilatinas. Económicas CUC, 43(1), 195–214. DOI: https://doi.org/10.17981/econcuc.43.1.2022.Org.4 |
|||
|
JEL: F23, L00, M00. |
Introducción
Con la finalidad de mejorar la eficiencia operacional y controlar los procesos, las organizaciones han planificado y desarrollado los Centros de Servicio Compartidos-CSC, definidos como unidades semiautónomas separadas y responsables dentro de una organización, que agrupan actividades y proporcionan servicios específicos predefinidos, a unidades operativas dentro de esa entidad, sobre la base de las condiciones acordadas (Schwarz, 2012). El numero de empresas que vienen implementando estos centros de servicios compartidos, se ha incrementado con el paso del tiempo. Al respecto Bangemann (2005) menciona que más de seis mil compañías ya los habían implementado. No obstante, en algunas de ellas se han presentado ineficiencias, las cuales han sido documentadas por algunos estudios (Chazey Partners, 2018; Deloitte, 2012; KPMG, 2012; Zamorano, 2014).
De la lectura de estos documentos se puede mencionar algunas fallas como: a) problemas de estructuración de las decisiones estratégicas; b) duplicación de procesos; c) presencia de plataformas tecnológicas diferentes para atender las mismas funciones; d) deficiente definición y articulación de procesos a nivel de operaciones; e) ineficiencia en áreas de back office de la organización.
A pesar de estas situaciones, la implementación de los CSC se ha convertido en una alternativa implementada por las empresas para generar eficiencias y mejorar la productividad organizacional; y con la finalidad de generar mejoramientos en dichas unidades, se hace necesario seguir avanzando en la identificación de aquellos elementos clave que faciliten su implementación. Esto lleva a la necesidad de identificar las decisiones estratégicas y los mecanismos que han seguido las organizaciones para analizar y definir la mejor forma de integrar operaciones y desarrollar espacios de transformación y crecimiento. Dada esta situación identificada, en este artículo se identifican las estrategias clave implementadas en un CSC, para ello se estudian los casos de los grupos empresariales EMP y ARGOS.
La intervención en estas empresas permite dar respuesta a varios interrogantes: ¿Cómo las decisiones estratégicas tomadas por los directivos de los Grupos EPM y ARGOS han permitido la implementación de Centros de Servicios Compartidos? ¿Cuáles son los tipos de decisiones estratégicas que han permitido la implementación de CSC en los grupos EPM y ARGOS? ¿Cuáles han sido los impactos que han generado estas decisiones estratégicas en la estructura organizacional, los procesos, la tecnología y los sistemas de información en los Grupos EPM y ARGOS?
Para lograr el objetivo, inicialmente se presenta un revelamiento teórico de las estrategias empresariales asociadas a la conformación de un CSC; posteriormente se identifica mediante un análisis cualitativo de estudio de caso aplicado a las empresas mencionadas, las estrategias clave en la implementación de los CSC. Finalmente, estos tipos de decisiones que se identifican en la investigación se confrontan con las encontradas en la revisión de literatura y se concluye que un CSC busca desarrollar un modelo consensuado entre cliente y el centro, que permita tener unificación de procesos, la medición de su rendimiento, la cuantificación de sus costos y la percepción de las partes, donde se llevan a cabo procesos transaccionales, los cuales se monitorean por medio de Acuerdos de Nivel de Servicio-ANS (Service Level Agreement-SLA).
Fundamentación Teórica
Centros de Servicios Compartidos (CSC)-Contexto General
El modelo de CSC surgió hacia 1980 cuando la NASA implementa estas unidades centralizadas para hacer control de sus procesos. Tiempo después las empresas privadas aplicaron este modelo. Según Bangemann (2005), unas seis mil empresas contaban con CSC, información respaldada por Richter & Brühl (2017) al indicar que más del 75% de las firmas listadas en Fortune 500 contaban con estas unidades de negocio. En la literatura se encuentran diversas definiciones de los CSC, entre ellas la de Schulz & Brenner (2010), quienes los definen como un concepto organizacional el cual consolida procesos que reducen repeticiones en los procesos.
Por su parte, Dunleavy, Schulman y Harmer (1999) afirman que se origina de una concentración de los recursos de la empresa que realizan actividades similares, para atender a múltiples socios internos a menor costo y con mayores niveles de servicio, con el objetivo común de satisfacer a los clientes externos. Comenzando el siglo XXI, Quinn, Cooke y Kris (2000) trascienden de la definición sobre disminución de duplicidades y costos, para definirlos como una unidad de negocio, operando empresas que deciden compartir un conjunto común de servicios en lugar de tener una serie de funciones duplicadas del personal.
Posteriormente, Goold, Pettifer y Young (2001) complementan esta definición, afirmando que son actividades realizadas centralmente a través de las divisiones o unidades de negocio de una compañía. Para Bergeron (2002), un CSC es un hibrido de los modelos de negocios tradicionales, en el cual un subconjunto de funciones de negocio existente está concentrado en una unidad de negocio nueva semiautónoma, la cual tiene una estructura administrativa que promueve la eficiencia, generación de valor, ahorro de costos y mejoramiento del servicio a los clientes internos.
Como complemento, Janssen & Joha (2004) listaron alternativas de operación en los CSC las cuales van desde aprovisionamiento de servicios de asistencia y/o alojamiento web, hasta aplicaciones de desarrollo de mantenimiento, donde todos estos servicios se prestan a diferentes empresas. A su vez, Ulbrich (2006) destacó que, aunque son parte de la compañía, presentan una condición de independencia y, para Strikwerda (2006) son una entidad responsable en la organización interna de una empresa, que se encarga de proporcionar servicios especializados a entidades operativas, en función de los ANS y con cargo total de los costos sobre la base de un sistema de precios de transferencia.
En contraposición, Cooke (2006) afirma que sigue habiendo una brecha significativa entre la literatura que defiende la eficacia y la utilidad de los CSC de recursos humanos y la medida en que la adopción de un modelo de este tipo es exitosa. El costo financiero y emocional de pasar a un modelo de servicios compartidos puede superar los ahorros de costos tangibles predichos por las empresas.
A pesar de lo anterior, Gereffi, Castillo y Fernndez-Stark (2009) ven los CSC necesarios para la operación de las corporaciones multinacionales, reubicando ciertas actividades corporativas. Esta reflexión pone de manifiesto el alcance que llegan a tener los CSC en la empresa a nivel local y global.
En la segunda década del siglo XXI, se desarrolla con mayor profundidad el concepto de los CSC y las definiciones no se alejan de las encontradas a inicios de los años 80. En términos de Schwarz (2012), los CSC son una unidad semiautónoma separada y responsable dentro de una organización, utilizada para agrupar actividades y proporcionar servicios específicos predefinidos, a unidades operativas dentro de esa entidad. Según Deloitte (2012), son una unidad organizacional que provee soporte de back office a clientes internos, eliminando procesos y sistemas redundantes.
Complementa lo anterior Ramphal (2013), indicando que la tarea de un CSC es proporcionar y gestionar los servicios que se utilizan para la articulación de beneficios con otros y la cual está disponible para todas las unidades de negocio, con acuerdos contractuales con cada unidad de negocio especificando cómo se debe prestar el servicio y después de la consolidación y concentración de estas actividades, los procesos relativos pueden ser estandarizados y optimizados para promover eficiencias, reducción de costos, calidad, mejora y valor en las múltiples unidades de negocio.
De acuerdo con Sousa y Sousa (2013), son los servicios prestados por un departamento local y se pueden replicar a otros, con relativamente pocos esfuerzos. Por su parte, Zamorano (2014) concuerda con Bergueron (2002) en que los CSC buscan simplificar y consolidar las funciones de apoyo de una empresa, lo cual permite que estas operen bajo un modelo de gestión para así ofrecer servicios con valor agregado.
Otros autores como Petrişor y Cozmiuc (2015), indicaron que un CSC es responsable por los servicios prestados. Por ejemplo, cuando el departamento de atención al cliente compra este servicio al proveedor de servicios interno y mide el rendimiento de la entrega en función de términos específicos. En lo que respecta a Richter & Brühl (2017), son una parte parcialmente autónoma o unidad de negocio la cual opera actividades de soporte y presta servicios a clientes internos. Por otra parte, para Lázár (2017) es un modelo donde se crea una unidad de negocio por una corporación social para proveer varios tipos de servicios, los cuales incluyen un trabajo detrás de la oficina y otras actividades del negocio. Boon (2018) los define como una reunión de actividades de apoyo, que frecuentemente se duplican en organizaciones, para proporcionarlos de manera eficiente.
Consultando información de investigaciones relacionadas con los CSC en Colombia, Bejarano (2018), en la misma línea que Ramphal (2013), afirma que un CSC se gesta para responder a las necesidades particulares de cada una de las unidades de negocio que componen el grupo empresarial, pues en el CSC se centraliza la ejecución de tareas similares en una unidad de negocio, la cual se especializa en servicios de apoyo, para que las empresas no descuiden el core de su negocio.
Tras analizar la implementación de un CSC, Meza (2018) coincide con Quinn et al. (2000) en que estos son una unidad de negocio independiente y trasversal a las demás áreas de la empresa, la cual gestiona procesos y actividades de soporte que estaban repetidas en las demás áreas de esta, realzando el enfoque y razón de ser de cada área, mejorando su desempeño y por ende el de toda la empresa.
A su vez, López (2019) enfoca al CSC como un modelo de atención al cliente el cual se centra en la estandarización, el mejoramiento de procesos, maximizar recursos, reducción de costos por la economía de escala que alcanza y la flexibilidad por la independencia manejada en la organización.
Recientemente, Di Petta y Nogueira (2019) indican que son mecanismos que responden a una serie de decisiones que soportan tanto el quehacer ordinario como el plan y desarrollo estratégico de la organización de cara a un mercado y la forma de reducir la incertidumbre e incrementar la competitividad al interior de este, unificando esfuerzos y tratando de evitar la duplicidad de funciones y procesos.
Esta revisión de literatura sobre el concepto de CSC permite concluir que un CSC es una unidad independiente encargada de los procesos transversales de una organización, lo cual facilita que las demás unidades de negocio se dediquen a las labores estratégicas y no operacionales. Los CSC aprovechan los beneficios de aplicar economías de escala para la adquisición de productos y/o servicios de terceros y así, soportar sus actividades, optimizando los recursos y reduciendo los costos.
Las áreas de servicios administrativos y generales, recursos humanos, financieras, tecnológicas o aquellas cuyas actividades soportan a las labores misionales, pero no les agregan valor estratégico, son susceptibles de ser parte de un CSC.
Pero no solamente se encuentran publicaciones en las que se define el termino, ya que, con más de veinte años de su puesta en marcha en las empresas, la identificación de factores de éxito en su implementación comienza a hacer parte de las revistas académicas; se pueden listar dentro de ellos el desarrollo de capacidades internas y el diseño de actividades de apoyo (Gospel & Sako, 2010). Recientemente Richter & Bruhl (2020) concluyen que el desarrollo de dos capacidades dinámicas (reshaping capability y IT capability) y una estructura organizacional que cuente con actividades de soporte son determinantes para el éxito de los CSC. Teniendo en cuenta lo anterior, y con el fin de avanzar en la comprensión de la operación de los CSC, y dado que este artículo tiene como finalidad identificar las decisiones estratégicas que han permitido a dos empresas multilatinas implementar de manera exitosa un CSC, se realiza una descripción de los tipos de decisiones estratégicas para luego hacer una contratación empírica.
Decisiones estratégicas
Las organizaciones dentro de su modelo de negocio hacen uso de diferentes tipos de decisiones que afectan su comportamiento de largo plazo. En la literatura del campo de la dirección estratégica podemos encontrar definiciones enmarcadas de acuerdo con los diferentes niveles de la estrategia en la organización (empresarial, corporativa, de negocio, de conglomerado y funcional), en relación con el entorno (puente o competitiva) y frente al momento (deliberada o emergente). A continuación, se realiza una revisión bibliográfica de algunas definiciones que encuadran los grupos anteriormente mencionados.
Niveles de la estrategia
Steyn y Niemann (2010) definen la estrategia empresarial como un mecanismo sugerido para incorporar las expectativas de los accionistas y la sociedad, los valores, normas y estándares dentro del desarrollo de la estrategia de la organización. De manera más general, pero dándole mayor importancia a los principios, Garner y Stead (2000) la definen como aquella que proporciona un marco de referencia aceptado para integrar las responsabilidades morales de las organizaciones en sus procesos de formulación y ejecución de estrategias. En los demás niveles se encuentra que la estrategia corporativa es aquella en la cual se responde a la pregunta de dónde debería estar el negocio y se enfoca en la manera en la cual los diferentes negocios se integran al portafolio donde la empresa decide competir (Shendel & Hofer, 1979).
En la misma línea, se encuentra la estrategia de conglomerado enfocada en lograr un crecimiento de diferentes negocios integrando sus actividades u operaciones comunes (Kotler & Keller, 2006). La estrategia de negocios responde a los siguientes interrogantes: ¿Cómo la empresa compite en un negocio específico?, es decir, ¿cuál debería ser su posición frente a sus competidores con el fin de alcanzar sus metas? y ¿cómo debería organizar sus recursos para alcanzar una ventaja competitiva sobre sus competidores? (Shendel & Hofer, 1979). Para otro de los niveles, la estrategia funcional es la encargada de integrar varias actividades subfuncionales en la empresa y relacionar las políticas funcionales de las áreas con los cambios en los entornos funcionales de las mismas (Shendel & Hofer, 1979).
Complementando esta idea, es la que envuelve estrategias para diferentes actividades dentro de una organización, vinculados a las habilidades de especialización tales como: estrategia de mercadeo, estrategia financiera, estrategia operativa, entre otras (Davenport, Leibold & Voelpel, 2007).
Estrategia y entorno
Se habla de estrategia competitiva en aquellas decisiones que suponen una acción ofensiva o defensiva con el fin de crear una posición defendible frente a las cinco fuerzas competitivas, de tal modo que se obtenga un resultado superior al promedio de las empresas competidoras del sector industrial (Porter, 1985); se trata de establecer una posición provechosa y sostenible contra las fuerzas que determinan la competencia en el sector industrial (Aulakh, Kotabe & Teegen, 2000). Por otra parte, cuando se realiza la estrategia puente, se enfoca en adaptar actividades organizacionales para cumplir con las expectativas externas (Meznar & Nigh, 1995).
Frente al momento
La estrategia deliberada se refiere a las intenciones que existieron antes y fueron conscientemente asumidas a partir de las estrategias emergentes que, en ausencia de la intencionalidad, o a pesar de ella, se desarrollaron los patrones (Mintzberg, 1997), proporcionando un enfoque y un plan. La organización explora el contexto, sabe por qué quiere lograr el objetivo final, comprende los pasos que debe seguir para llegar a donde quiere llegar (Martín, 2018).
Por último, la estrategia emergente puede ayudar a una empresa a adaptarse de manera más flexible a los aspectos prácticos de las cambiantes condiciones del mercado (Martín, 2018), o implica un orden de los altos mandos, requiere consistencia en la acción, sin intencionalidad alguna. La ausencia de consistencia significa la ausencia de estrategia, o al menos, una estrategia no asumida conscientemente (Mintzberg, 1997).
Como se ha identificado en la revisión de literatura, la documentación de los CSC se ha consolidado a través del tiempo. A pesar de su amplia difusión, es importante identificar los factores clave vinculados a la decisión de implementar un CSC. En el caso de Colombia no hay estudios en los cuales la reflexión estratégica sea el elemento determinante y más aún se haga una comparación entre empresas públicas y privadas.
Metodología
El tema central de la investigación fueron las decisiones estratégicas tomadas por las organizaciones seleccionadas y cómo estas afectan la implementación de sus CSC. Estas decisiones son vitales para el posicionamiento de la organización y su perdurabilidad. El método utilizado fue exploratorio y descriptivo, con un enfoque cualitativo. Se empleó un enfoque interpretativo cualitativo para identificar las estrategias consideradas que incidieron sobre el desarrollo e implementación de un modelo de CSC para su gestión. Para realizar una descripción y exploración detallada de las estrategias empleadas por los directivos de las empresas en la génesis y puesta en marcha de los CSC, se utilizó un estudio de caso. Los criterios de selección de los casos fueron los siguientes:
La Tabla 1 muestra en detalle, la explicación de estos criterios de selección. Para focalizar el proceso de búsqueda y análisis de información, se definieron a partir de la revisión teórica categorías de análisis con sus características, variables e indicadores (Tabla 1). Esto facilitó el diseño de la guía de entrevista. Posteriormente se aplicó la entrevista semiestructurada al equipo gerencial de los CSC de los grupos EPM y Argos. Este tipo de entrevista permite determinar qué significan, cómo se llevan a cabo, qué beneficios traen consigo y qué impacto generan en las organizaciones. La triangulación de la información obtenida en las entrevistas se hizo contrastando lo mencionado en los documentos en los que se hiciera alusión a los CSC estudiados.
Relación de categorías y características de análisis.
|
Autor |
Categoría |
Características |
Variables |
Indicadores |
|
|
Porter - Aulakh - Shendel - Goold. |
Corporativa y Competitiva. |
Tecnológico y financiero. |
Calidad. Incorporar un modelo de mejora continua en el CSC. Crear un modelo de mejora continua realmente efectivo. Agilizar la migración de procesos al CSC. Tener gobierno sobre los procesos y cambios. Incorporar Business Management Process (BPM) en el CSC. |
Permitir ingreso de nuevos procesos luego de homologados. |
|
|
Martin - Mintzberg. |
Emergente. |
Proceso. |
|||
|
Tecnológico. |
|||||
|
Porter - Aulakh - Shendel -Goold. |
Corporativa y Competitiva. |
Personas y Estructura. |
Organización. Mejor respuesta del Staff. Mínimo impacto laboral en la organización. Mejor calidad de vida para los empleados. Rediseñar la estructura salarial para el CSC. Ahorro en costos, Valor Presente Neto (VPN) del CSC. No declarar la nueva unidad de negocio como NIT independiente. |
Establecer una estructura plana y más polivalente. |
|
|
Meznar - Kotler. |
De conglomerado y Puente. |
Financiero - Personas - Estructura. |
|||
|
Porter - Aulakh - Steyn - Stead. |
Empresarial y Competitiva. |
Estratégico. |
Estrategia. Potenciar un CSC que genera valor a la organización. Mayor foco de los negocios en su estrategia y core. Crear un CSC. Crear un Centro Operativo de Excelencia (COE) en el CSC. Llevar el CSC a una nueva unidad de negocio. Mayor control de los riesgos. Conocer el verdadero valor de los servicios de soporte. Iniciar el CSC con procesos financieros y help desk. |
Formar un comité patrocinador. |
|
|
Porter - Aulakh, - Shendel - Wheelen - Davenport. |
Funcional y Competitiva. |
||||
Fuente: Elaboración propia basados en la revisión de literatura.
Con relación a los instrumentos y técnicas utilizados, se siguió una validez semántica entendida como el significado de las palabras, mediante una representatividad entendida como la cobertura de la información relacionada con el tema CSC, relevancia entendida como la importancia de la información y plausibilidad de los datos entendiéndose como la veracidad de la información; se contrastaron diversas perspectivas de significación (de contenido con distintas personas y de instrumentos utilizando diferentes procedimientos para la recogida de información).
En este estudio de caso se realizó el análisis de las decisiones estratégicas que han permitido a los grupos empresariales EPM y Argos, la implementación de sus CSC. Para estudiar el impacto de las decisiones estratégicas, se plantea una serie de entrevistas las cuales permiten hacer una descripción y exploración profunda de los eventos ocurridos en las empresas y así lograr generar conclusiones que lleven a establecer una delimitación de elementos clave, profundizando con informes de estados de hitos clave tanto en los proyectos de CSC como en su operación.
Para el desarrollo e interpretación de las entrevistas, se definieron una serie de categorías de decisiones, buscando focalizar su interpretación. Estas mismas fueron resumidas en una matriz, donde se analizaron las razones que dieron paso a tomar esta decisión y las consecuencias y beneficios que esta misma generó. El procesamiento de la información recopilada se llevó a cabo mediante el uso del ATLAS.ti (versión 8.4.24). De acuerdo con Silver & Lewin (2014) este software permite localizar, codificar y anotar hallazgos en el material de datos primarios, para evaluar su importancia y visualizar las relaciones a menudo complejas entre ellos, para su posterior análisis, en este caso de las dos entrevistas.
Inicialmente se creó la unidad hermenéutica, y se vincularon los documentos primarios (las entrevistas transcritas de cada empresa y los informes proporcionados). Martínez (2002) define la hermenéutica como el arte de la interpretación. Luego se asignaron los códigos de clasificación que surgieron de la revisión de la literatura. Estos códigos fueron agrupados en las categorías: corporativa, competitiva, emergente, conglomerado, puente, empresarial y funcional. Igualmente, se agruparon bajo tres variables: organización, estrategia y calidad.
Resultados
Al introducir los textos de las entrevistas efectuadas y la documentación recopilada en cada empresa objeto del estudio de caso dentro del sistema ATLAS.ti (versión 8.4.24), se busca encontrar los aspectos, las estrategias y las decisiones más preponderantes, ya sea porque se repiten frecuentemente o porque tienen algunos lazos que las asocian o las correlacionan entre sí.
Las siguientes gráficas son el resultado de esta asociación. Así como fueron caracterizadas las decisiones, también se realizó este procedimiento para los beneficios obtenidos (Figura 1 y Figura 2). En la Figura 1 se representa las decisiones estratégicas en función de su fundamentación y densidad. Se entiende por fundamentación como el número de conexiones o citas con los que está vinculado o relacionado el código seleccionado, para este caso de la Figura 1, las decisiones estratégicas.
Figura 1. Fundamentación y Densidad de decisiones estratégicas tomadas en los Centros de Servicios Analizados
Fuente. Elaboración Propia.
Figura 2. Fundamentación y Densidad de beneficios obtenidos en los Centros de Servicios Analizados.
Fuente. Elaboración propia en ATLAS.ti.
El concepto de densidad hace referencia al número de veces que se menciona esa cita y su relación con las otras en el texto de la documentación y en las entrevistas efectuadas dentro de las empresas objeto de esta investigación. La escala en el eje Y representa la cantidad de veces que se repite el término en las entrevistas, para citar un ejemplo, para la gráfica en lo referente a Fundamentación, el código “Llevar el CSC a una nueva unidad de negocio” se mencionó en ocho (8) oportunidades, siendo el más mencionado, por ende, el que más se resalta de las decisiones estratégicas.
En la Figura 2 se representan los beneficios —al igual que la Figura 1— en función de su fundamentación y densidad. La escala en el eje Y representa la cantidad de veces que se repite el beneficio en las entrevistas, para citar un ejemplo, para la gráfica en lo referente a Fundamentación, el código “VPN del CSC positivo” se mencionó en doce (12) oportunidades, siendo el más mencionado, por ende, el que más se resalta de los beneficios. Sumado al análisis cuantitativo de las decisiones estratégicas, se hizo uso de la herramienta ATLAS.ti (versión 8.4.24), la cual permite relacionar los conceptos de la Tabla 2 y Tabla 3, con los códigos generados para la investigación.
Dada la anterior fundamentación, se tiene que gran parte de las entrevistas se desarrollaron relacionándose con puntos cubiertos por la decisión que el CSC se fundara como una unidad de negocio independiente, teniendo su propio presupuesto y modelo de cobro. Esta decisión además de tener la mayor frecuencia tuvo la mayor densidad, demostrando el peso de importancia que esta misma generó para los resultados obtenidos.
De esta forma queda demostrada la relevancia de esta decisión al ser la más mencionada durante la narrativa, pues los/las gerentes se referían a ésta en gran número de ocasiones, pero al mismo tiempo el análisis realizado en ATLAS.ti (versión 8.4.24) permitió contrastar y observar que también generó la mayor cantidad de resultados positivos dentro del caso de negocio; lo cual se observa en la Figura 1, donde el mayor beneficio está directamente relacionado con el VPN positivo que se muestra en la Figura 2.
Contrario a lo anterior, sucede con decisiones como “Establecer una estructura plana”, pues si bien tiene una alta frecuencia de mención, el análisis realizado permite observar que al final no tiene tanto peso sobre los beneficios, esto porque, aunque permite generar un VPN positivo, no está tan relacionado con este resultado como con otros. El punto de beneficio directo es tener una mejor respuesta del Staff, pero esto, según la Figura 2, es una de las variables con menor peso a la hora de obtener buenos resultados.
Las demás decisiones como los procesos a incorporar, las inversiones tecnológicas y los puntos de control, tienen de igual forma impactos positivos, pero no de tanto peso, como si lo tienen la agilización de migración de procesos mediante un mayor control, un buen gobierno y generar el menor impacto del clima laboral sobre la organización.
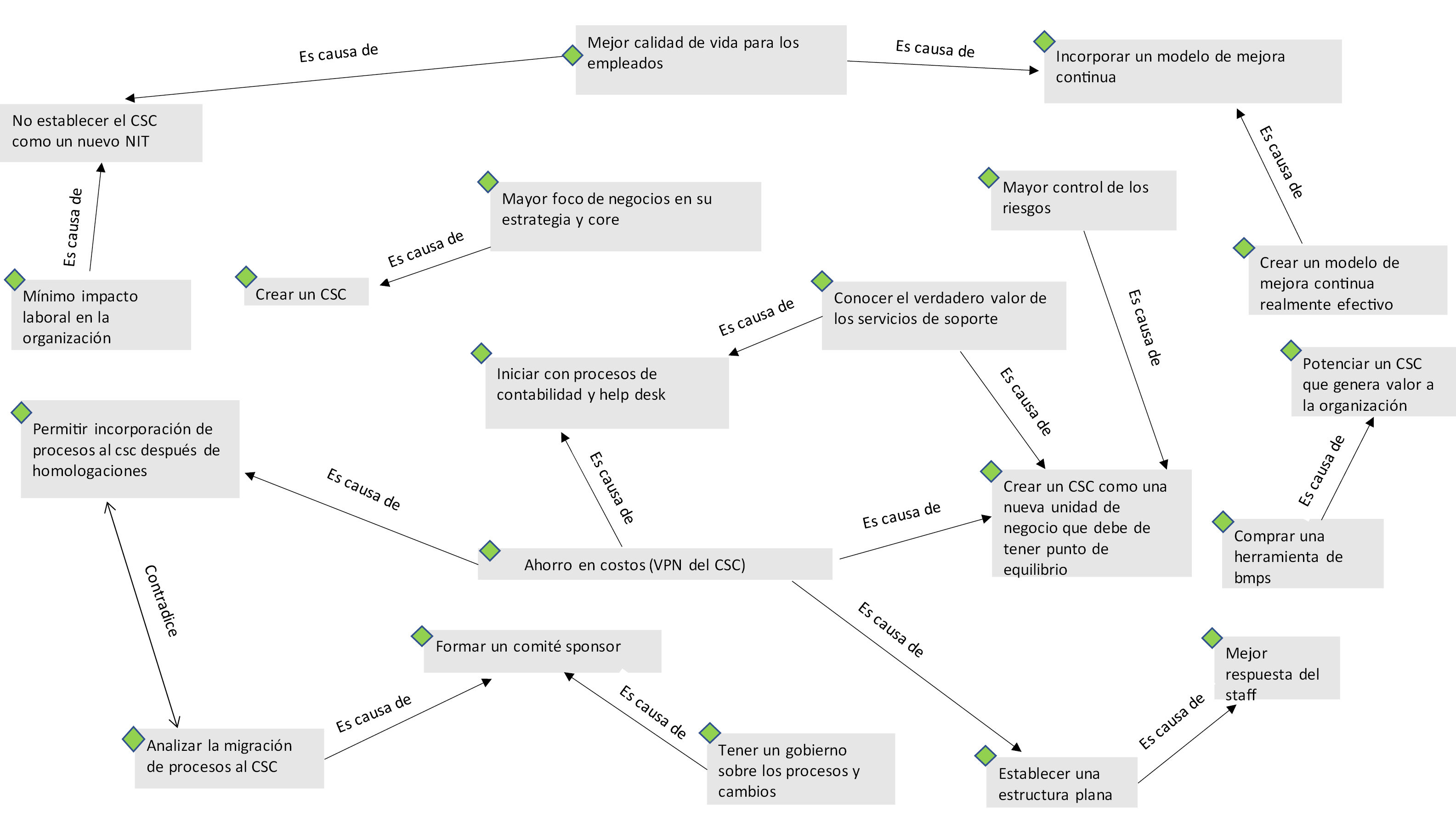
Figura 3. Relación entre decisiones y beneficios
Fuente. Elaboración propia en ATLAS.ti (versión 8.4.24).
Con lo anterior se observa como una de las decisiones con mayor énfasis durante el desarrollo de las entrevistas fue, además de ir a un CSC, establecer este como una nueva unidad de negocio, pues esto implica que debe ser tratado como tal, es decir, debe tener un punto de equilibrio, y aunque no genere ganancias, tampoco generar pérdidas.
Lo anterior implica desarrollar todo un modelo que permita conocer los costos actuales, y se hace mediante los Acuerdos de Niveles de Servicio-ANS, los cuales permiten tener un control total de la data generada en el centro, de su rendimiento mediante indicadores clave de rendimiento (KPI’s), de los costos implicados en el proceso y su vez, tener toda esta información disponible, permite generar una retroalimentación proactiva con el cliente interno.
Los SLA’s por sus características de que no son impuestos, sino acordados con clientes, permiten entonces tener un control del funcionamiento del centro, ofreciendo visibilidad directa sobre el caso de negocios, permitiendo generar mayor control sobre los procesos, termina siendo una de las principales ventajas y razones por las cuales existen los CSC y es ahorro en los costos, lo cual se evidencia mediante un VPN Positivo. Siendo esta la decisión de mayor densidad y frecuencia se cataloga como una de las más importantes y con efecto en el beneficio también mejor calificado del ahorro en costos.
Aunque la anterior decisión está ligada a crear un CSC, es muy específica en la forma de hacerlo, sin embargo, el sólo hecho de crear un CSC también demuestra una decisión con una frecuencia importante y es tan sólo la decisión de crear esta nueva unidad, pues se observa, que influencia fuertemente al grupo empresarial, permitiendo a éste, contar con unidades de negocio enfocadas en su Core y tener un mayor control de los riesgos a nivel grupal.
La forma organizacional en que se consolida esta nueva unidad de negocio puede ser diferente dependiendo las características de ésta y se evidencia que el efecto es positivo siempre y cuando sea acorde al tipo de organización. Si se trata de una organización rígida y con sindicatos, es más favorable crear el menor ruido posible y mover a las mismas personas de los procesos al CSC. Por el contrario, si se trata de una organización más dinámica y enfocada principalmente en los costos, se realiza una recalibración salarial que se ajuste más al modelo de CSC. Eso sí, se mantiene la misma curva salarial, lo importante es hacer una estructura más polivalente, ya que un CSC requiere de una estructura más flexible y la dinámica operativa de la cual es característica.
Con menor frecuencia, pero igual de importantes para un correcto funcionamiento del CSC vienen las demás decisiones, relacionadas con la forma en que se incluyen nuevos procesos, donde surge otras de las características clave de un CSC y es tener claro y conformado un gobierno a nivel organizacional que agilice la migración de los procesos y que tome las decisiones adecuadas para hacerlo de forma correcta, pues es necesario tener antes en cuenta algunas variables como la tecnología asociadas a los procesos y las condiciones geográficas que lo afectan.
Ya a medida que va avanzado y se estabiliza un CSC, es clave la mejora continua y la creación incluso de centros de expertos dentro del centro mismo, de forma que, a mediano y largo plazo, la organización evidencie otro tipo de beneficios como la agregación de valor a las metas y objetivos estratégicos de la compañía. Con base en las entrevistas realizadas, la consolidación de las decisiones estratégicas y las razones por las cuales se tomaron se procede a agrupar los beneficios observados en ambos CSC, que se muestran en la Tabla 2.
Consolidación de beneficios observados en ambos CSC y su respectiva codificación.
|
Código asignado en ATLAS.ti |
Hallazgos empíricos |
|
Mayor foco de las BU en su Core. |
Tener unidades de negocio con más foco en la estrategia y en su Core. |
|
Mayor control. |
Mayor control de los riesgos y procesos y mayor calidad. |
|
Real conocimiento del costo de procesos back. |
Conocer el verdadero costo de los servicios de soporte y ser competitivos al nivel de CSC. |
|
VPN del CSC positivo. |
VPN positivo que evidencia que el CSC logra sinergias. |
|
Mínimo impacto laboral en la organización. |
Mínimo impacto laboral en la organización. |
|
Tener gobierno sobre los procesos y cambios. |
Tener gobierno sobre los procesos y cambios. |
|
Agilizar la migración de procesos al centro. |
Agilizar la migración de procesos al centro. |
|
Lograr un modelo de mejora continua realmente eficiente. |
Crear un modelo de mejora continua realmente efectivo logrando procesos más eficientes, productivos y de mayor calidad. |
|
Mejor calidad de vida para los empleados. |
Mejor calidad de vida para los empleados. |
|
Mejor respuesta del Staff. |
Mejor respuesta del Staff. |
|
Potenciar un CSC que genera valor a la organización. |
Potenciar un CSC que genera valor agregado a la organización. |
Fuente: Elaboración propia.
Posteriormente se hace una contrastación de los resultados obtenidos en las entrevistas y revisión documental de las empresas estudiadas, con la revisión de literatura realizada. Se toma como línea base, las experiencias recopiladas, las cuales, a lo largo de su experiencia en el montaje e implementación de los CSC, recomiendan la implementación de diversas estrategias, buscando el éxito y el aprovechamiento de los CSC que se evidencian en la Tabla 3.
Relación entre decisiones identificadas empíricamente y la revisión teórica.
|
Factores sugeridos en la revisión documental |
Hallazgos empíricos |
|
Desarrollar un caso de negocio: el cual establece claramente los beneficios del proyecto y ayuda a la administración del riesgo, también proporciona una clara línea base para medir el progreso y el éxito. |
Ir a un CSC en la organización estableciendo un proyecto con presupuesto asignado, equipo de trabajo y consultor. |
|
Apoyarse en la alta dirección, facilitando que las diferentes unidades de negocio trabajen activamente en equipo. |
Formar un comité sponsor conformado por los vicepresidentes de cada uno de los temas que lleva el CSC y luego decidir llevar las decisiones de incorporación de nuevo procesos al comité de núcleo. |
|
Reforzar el liderazgo provocativo, pero asertivo, permitirá sortear la resistencia al cambio, los diversos desafíos operacionales y mantener en pie el proyecto. |
|
|
Comunicación y capacitación al personal: el miedo y la resistencia al cambio únicamente pueden ser combatidos por medio de la comunicación. Mientras más informada y preparada esta la gente, tendrá menor temor y cooperarán más activamente en la iniciativa. |
Establecer una estructura más plana y polivalente en el CSC en relación con el resto de la organización, evitando indemnizaciones o recalibración de curvas salariales y haciendo manejo del cambio para minimizar los impactos de clima en los empleados que migran. |
|
Enfoque en la calidad del servicio: aunque la calidad ya está implícita en el nuevo esquema de operaciones de las empresas, a las unidades de negocio les preocupa la calidad de los servicios y la posible falta de control, por lo anterior se debe tener claridad con los acuerdos de nivel de servicio antes de que inicie la prestación de estos. |
Incorporar un modelo de mejoramiento continuo realmente práctico, que permita no solo identificar oportunidades, sino elaborar y ejecutar planes de acción (basados en RPA). |
|
El desarrollo de capacidades internas y el diseño de actividades de apoyo. |
Elevar todas las capacidades internas del personal, buscando especialistas en el manejo de los servicios y bienes que se suministran. |
|
El desarrollo de dos capacidades dinámicas (reshaping capability y IT capability) y una estructura organizacional que cuenta con actividades de soporte son determinantes para el éxito de los CSC. |
Implementar una estructura organizacional y de cargos diferente desde el principio en el CSC y hacer pequeños ajustes sobre la marcha. |
|
La importancia de generar ANS con los clientes, donde se pactan tiempos de los procesos, metas de ahorros, reuniones de seguimiento y capacitaciones. |
Atender los clientes solo es posible a través de ANS, los cuales se contratan una vez se analicen las capacidades del CSC y asegurar el cumplimiento de estos en forma segura con un seguimiento periódico. |
Fuente: Elaboración propia.
Los factores clave sugeridos en la revisión documental se relacionan directamente con las decisiones analizadas como resultado en la actividad empírica. Factores clave como la gestión del cambio se relacionan de forma indirecta, según lo comentado por Deloitte (2012), esto surge de la elección de un líder de proyecto, en el trabajo práctico se identificó esta decisión como resultado de no generar ruido, la cual estuvo asociada a la generación de una estructura más plana y polivalente, pero sin recalibración de curvas salariales. Se hizo la relación, porque en ambos casos, la implementación de un modelo de gestión del cambio tuvo que ver con el éxito del modelo.
Conclusiones
Limitaciones y futuras líneas de investigación
La investigación realizada permitió soportar la información teórica encontrada en la literatura y en las firmas de consultoría expertas dentro de la temática de CSC, donde la principal decisión a la hora de crear uno de estos, es desarrollar un modelo consensuado entre cliente y el centro, que permita tener unificación de procesos, además un modelo de medición del rendimiento de estos, sus costos y la percepción de las partes. Un CSC es característico de procesos transaccionales que se necesitan llevar a cabo de forma ágil, flexible y con los mínimos errores posibles. Mediante los Acuerdos de Nivel de Servicio-ANS diseñados para un CSC, se tiene un mayor control, una mejor calidad de los datos y un CSC con foco particular en la satisfacción del cliente, sin descuidar lo que puede suceder cuando se incumplan los acuerdos, pues se debe actuar de manera contundente ante las discrepancias que se presenten, con el fin de mantener una posición gana/gana entre las partes interesadas.
Igual de importante es establecer el modelo organizativo del CSC, aunque hay unos estándares definidos como las curvas salariales de los CSC y la estructura polivalente que se genera, dado que se observó la importancia de analizar a detalle el tipo de organización y sus necesidades, para seleccionar el modelo a seguir. Es relevante también tener en cuenta los aspectos por los cuales algunos CSC han fallado, además de no cumplir con los criterios anteriormente mencionados, minimizar la gestión del cambio afectando el sentido de pertenencia de los trabajadores, sobre dimensionar las capacidades de las personas, afectar la calidad del servicio por el incumplimiento a los ANS, son aspectos que no se pueden descuidar por las partes interesadas.
Finalmente, establecer un gobierno corporativo a nivel organizacional, permite a un CSC tener la autonomía que requiere para que sea dinámico, flexible, influyente y que éste se conforme de la forma más adecuada posible, no solo para la prestación de bienes y servicios al grupo empresarial que pertenezca, sino también para lograr la venta de dichos servicios a otras empresas, convirtiendo a los CSC en entidades multifuncionales.
Es importante mencionar las limitaciones encontradas en el desarrollo de esta investigación. Por una parte, al ser un estudio enfocado en tan solo dos empresas, no se logra generalizar lo identificado. Para superar esta dificultad, se realizó un proceso de triangulación de la información de las entrevistas con información documental y documentos de prensa donde se hiciera alusión a los centros de servicio compartidos de estas dos empresas.
Otra de las limitaciones tiene que ver con el tipo de investigación realizada, al ser cualitativa, los resultados se basan en percepciones de los entrevistados frente a los resultados generados en las empresas.
Estas limitaciones permiten identificar líneas de investigación futuras, donde se pueden realizar contrastaciones con lo presentado en centros de servicios compartidos de otras empresas colombianas, latinoamericanas y de otras partes del mundo, lo que permitirá validar los resultados encontrados en Colombia e identificar otros factores claves para la generación e implementación de esos centros de servicio compartidos.
Con respecto al tema de la valoración de los efectos en el desempeño, es importante identificar indicadores de medición que permitan hacer estudios mixtos (cuantitativos y cualitativos) que permitan establecer el efecto de las estrategias identificadas en el desempeño.
Referencias
ATLAS.ti. (versión 8.4.24). Software para análisis de datos cualitativo, gestión y creación de modelos. [Computer program]. Berlín: Scientific Software Development GmbH. Available: https://atlasti.com
Aulakh, P., Kotabe, M. & Teegen, H. (2000). Export strategies and performance of firms from emerging economies: evidence from Brazil, Chile, and Mexico. Academy of Management Journal, 43(3), 342 –361. Available: https://www.jstor.org/stable/1556399
Bangemann, T. (2005). Shared services in finance and accounting (pp. 37–46). London: Routledge. https://doi.org/10.4324/9781315243269
Bejarano, J. (2018). Análisis del proceso de gestión de compras conjuntas de un Centro de Servicios Compartidos de un grupo empresarial colombiano. [Trabajo Final]. Universidad Militar Nueva Granada, Bogotá, D.C., Colombia. Disponible en http://hdl.handle.net/10654/20409
Bergeron, B. (2002). Essentials of Shared Services. New York: John Wiley & Sons Inc.
Boon, J. (2018). Moving the governance of shared service centres (SSCs) forward: juxtaposing agency theory and stewardship theory. Public money & management, 38(2), 97–104). https://doi.org/10.1080/09540962.2018.1407135
Chazey Partners. (Jan. 29, 2018). What Is Shared Services? [Online]. Available: https://chazeypartners.com/shared-services/shared-services-definition/
Cooke, F. (2006). Modeling an HR shared services center: Experience of an MNC in the United Kingdom. Human Resource Management, 45(2), 211–227. https://doi.org/10.1002/hrm.20105
Davenport, T., Leibold, M. & Voelpel, S. (2008). Strategic Management in the Innovation Economy: Strategic Approaches and Tools for Dynamic Innovation Capabilities. Erlangen: John Wiley & Sons.
Deloitte. (2012). ¿Qué son los Servicios Compartidos? Diferentes negocios, un solo soporte. [Folleto de servicios compartidos]. Recuperado de https://www2.deloitte.com/content/dam/Deloitte/mx/Documents/process-and-operations/Shared-Services/mx(es-mx)Folleto_Shared_Services2011.pdf
Di Petta, A. & Nogueira, R. (2019). Change Management Minimizing Resistance to a Shared Services Centre project in Latin America. Revista Escuela de Administración de Negocios, (87), 103–115. https://doi.org/10.21158/01208160.n87.2019.2409
Dunleavy, J., Schulman, D. & Harmer, M. (1999). Shared Services: Adding Value to the Business Units. New York: John Wiley & Sons.
Garner, J., & Stead, E. (2000). Eco-Enterprise Strategy: Standing for Sustainability. Journal of Business Ethics, 24(4), 313–329. https://doi.org/10.1023/a:1006188725928
Gereffi, G., Castillo, M. & Fernandez-Stark, K. (2009). The offshore services industry: a new opportunity for Latin America. [Policy Brief IDB-PB-101]. Durham: Duke University. Inter-American Development Bank. Retrieved from https://publications.iadb.org/publications/english/document/The-Offshore-Services-Industry-A-New-Opportunity-for-Latin-America.pdf
Goold, M., Pettifer, D. & Young, D. (2001). Redesigning the corporate centre. European Management Journal, 19(1), 83–91. https://doi.org/10.1016/S0263-2373(00)00073-6
Gospel, H., & Sako, M. (2010). The unbundling of corporate functions: The evolution of shared services and outsourcing. Industrial and Corporate Change, 19(5), 1367–1396. https://doi.org/10.1093/icc/dtq002
Janssen, M. & Joha, A. (March, 2004). Issues in relationship management for obtaining the benefits of a shared service center. Presented at 6th International Conference on Electronic Commerce, ICEC, New York, NY, USA. https://doi.org/10.1145/1052220.1052249
Kotler, P. & Keller, K. (2016). Dirección de marketing. (15 ed.). México, D.F.: Pearson Educación.
KPMG. (2012). Get More Value: Today’s Global Business Services go far beyond cost savings alone. [Personal Communication]. Available: https://www.kpmg.us/
Lázár, T. (2017). The shared service centre (Ssc) a new business concept. The annals of the University of Oradea, Faculty of Economics, 1(1), 657–667. Available: https://ideas.repec.org/a/ora/journl/v1y2017i1p657-667.html
López, O. (2019). Efectos de la implementación de un centro de servicios compartidos : el caso de la Escuela de Administración de la Universidad Eafit. [Trabajo parcial]. Universidad EAFIT, Medellín, Colombia. Disponible en http://hdl.handle.net/10784/14314
Martín, J. (2018, Marzo 30). ¿Qué es la estrategia emergente? Cerem International Business School. Disponible en https://www.cerembs.co/blog/que-es-la-estrategia-emergente
Martínez, M. (2002). Hermenéutica y análisis del discurso como método de investigación social. Paradigma, 23(1), 1–13. Recuperado de https://ciberinnova.edu.co:10004/archivos/plantilla-ovas1-slide/documents-UCN-Canvas/proyecto-integrador-II/lecturas%20unidad%202/TEMA%202/Hermen-utica%20y%20Analisis%20del%20discurso.pdf
Meza, J. (2018). Beneficios en los reporting del área de tesorería del grupo Veolia en Colombia, tras la puesta en marcha del Centro de Servicios Compartidos (CSC) en la ciudad de Bogotá. [Entrega Final]. Universidad Libre, Bogotá, D.C., Colombia. Disponible en https://hdl.handle.net/10901/15925
Meznar, M. & Nigh, D. (1995). Buffer or bridge? Environmental and organizational determinants of public affairs activities in American firms. The Academy of Management Journal, 38(4), 975–996. https://doi.org/10.5465/256617
Mintzberg, H. (1997). El proceso de la estrategia. Conceptos, contextos y casos seleccionados. En, H. Mintzberg & J. Bryan, Las cinco Ps de la Estrategia (pp. 24–29). Londres: Pearson Education.
Petrişor, I. & Cozmiuc, D. (2015). Specific Business Models for Romanian Companies - Shared Services. Procedia - Social and Behavioral Sciences, 221, 151–158. https://doi.org/10.1016/j.sbspro.2016.05.101
Porter, M. E. (1985). Estrategias competitivas genéricas. En, M. Porter, Estrategia Competitiva: Técnicas para el análisis de los sectores industriales y de la competencia (Vol. 2, pp. 51–61). México, D.F.: Patria.
Quinn, B., Cooke, R. & Kris, A. (2000). Shared Services: Mining for Corporate Gold. New York: Pearson Education.
Ramphal, R. (2013). A literature review on shared services. African Journal of Business Management, 7(1), 1–7. Available: https://academicjournals.org/journal/AJBM/article-abstract/0EEB02C25256
Richter, P. & Brühl, R. (2020). Ahead of the game: Antecedents for the success of shared service centers. European Management Journal, 38(3), 477–488. https://doi.org/10.1016/j.emj.2019.10.006
Richter, P. & Brühl, R. (2017). Shared service center research: A review of the past, present, and future. European Management Journal, 35(1), 26–38. https://doi.org/10.1016/j.emj.2016.08.004
Schulz, V. & Brenner, W. (2010). Characteristics of shared service centers. Transforming Government: People, Process and Policy, 4(3), 210–219. https://doi.org/10.1108/17506161011065190
Schwarz, G. (2012). Public shared service centers: A theoretical and empirical analysis of US public sector organizations. [Vol. 16]. London: Pearson. https://doi.org/10.1007/978-3-8349-4480-1
Shendel, D. & Hofer, C. (1979). Strategic Management. A New View of Business Policy and Planning. Boston: Little Brown.
Silver, C., & Lewins, A. (2014). Using Software in Qualitative Research: A Step-by-Step Guide. Newcastle: Sage. https://doi.org/10.4135/9781473906907
Sousa, J. & Sousa, A. (2013). The integration of Information Systems Shared Services Center with E-Learning for Sharing Knowledge CapabilitiesProcedia Technology, 9, 480–488). https://doi.org/10.1016/j.protcy.2013.12.053
Steyn, B. & Niemann, L. (2010). Enterprise strategy: A concept that explicates corporate communication’s strategic contribution at the macro-organisational level. Journal of Communication Management, 14(2), 106–126. https://doi.org/10.1108/13632541011034574
Strikwerda, J. (2006). The Shared Service Centre: Change, Governance and Strategy. Universiteit van Amsterdam & Nolan Norton Institute, Zeist, KNVB. Available from https://home.kpn.nl/strik065/Shared%20Service%20Centers.pdf
Ulbrich, F. (2006). Improving shared service implementation: adopting lessons from the BPR movement. Business Process Management Journal, 12(2), 190–205. https://doi.org/10.1108/14637150610657530
Zamorano, L. (2014). Centros de Servicios Compartidos y su evolución a Servicios Globales de Negocio. [Trabajo de Grado]. Colegio de Estudios Superiores de Administración, Bogotá, D.C., Colombia. Disponible en http://hdl.handle.net/10726/1219
Biodata
Hugo-Alberto Rivera-Rodríguez es Doctorando en Economía y Empresa de la Universidad Castilla La Mancha (Colombia). Magister en Administración (MBA) de la Universidad Externado de Colombia. Economista Empresarial de la Universidad Autónoma de Manizales (Colombia). Profesor principal de la Escuela de Administración de la Universidad del Rosario en el grupo de investigación Dirección y Gerencia. Investigador Asociado en Colciencias. ORCID: https://orcid.org/0000-0002-9758-4908
Johny Alejandro Vasco Mesa es graduado de administracion de empresas de la Corporación Universitaria Lasallista (Medellin, Colombia). Especialista en Gerencia de Producción y servicios de la EIA. Msc. en Dirección en la Universidad del Rosario (Bogotá, D.C., Colombia). Los intereses en investigación están principalmente asociados al área de estrategia. ORCID: https://orcid.org/0000-0002-9497-8805
Juan Carlos Plata Ordoñez. Universidad del Rosario (Colombia). ORCID: https://orcid.org/ 0000-0003-3525-8610
.
© The author; licensee Universidad de la Costa - CUC.
Económicas CUC vol. 43 no. 1, pp. -214. Enero - Junio, 2022
Barranquilla. ISSN 0120-3932 Impreso, ISSN 2382-3860 Online
.